gd-obs-navigator
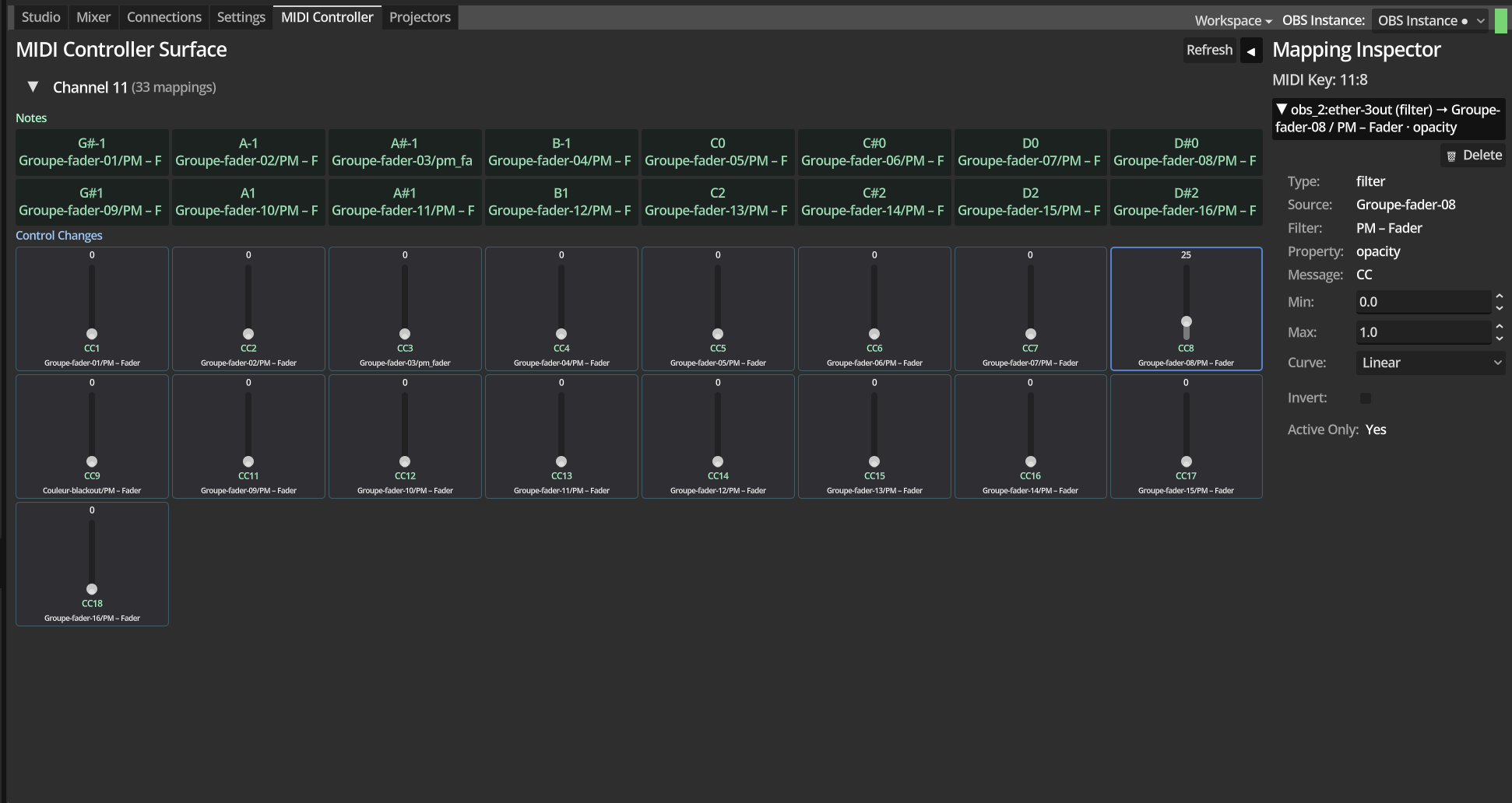
A Godot based remote control and inspector for OBS Studio via obs-websocket v5. Control scenes, sources, filters, and parameters in real-time with an intuitive interface, MIDI integration, and parameter favorites system and multiple instances.
| Published | 3 days ago |
| Status | Released |
| Category | Tool |
| Platforms | HTML5, Windows, macOS, Linux |
| Author | gllmca |
| Genre | Educational |
| Made with | Godot |
| Tags | DRM Free, Godot, Streaming, User Interface (UI) |
| AI Disclosure | AI Assisted, Code |
Download
Download NowName your own price
Click download now to get access to the following files:
gd-obs-navigator-macos.zip 64 MB
Version 0.1.4
gd-obs-navigator-windows.zip 39 MB
Version 0.1.4
gd-obs-navigator-linux.zip 30 MB
Version 0.1.4
gd-obs-navigator-linux-arm64.zip 30 MB
Version 0.1.4





Leave a comment
Log in with itch.io to leave a comment.